最近换电脑了,需要把之前的 Windows 系统迁移过去。因为在 Win11 用 Dism++ 备份还原系统的方法失败了,所以用另一种方法把迁移迁移了,顺带记录一下。
前言
虽然,在 Windows 的系统里有自带备份和还原功能,但是进高级启动的映像恢复选中备份时,在不同设备不能识别。系统自带的备份能力,仅仅局限在同一个设备的还原上,所以并不好用。
在 Win10 的时候可以使用 Dism++ 工具中的系统备份功能,把整个 C 盘打包成一个 .WIN 或者 .ESD 文件。

这种方式的好处是不需要进入 PE 就能还原系统,缺点是备份系统的文件不能出现错误,如果过程中文件丢失或还原报错,系统还原就会失败。
我在 Win11 上想用 Dism++ 还原就遇到了函数错误,然后就备份失败了,所以只能放弃这种方法啦。
最后还是得依靠 PE 系统的备份方法,虽然比较麻烦,但是基本上都能稳定迁移。
工具准备
在开始操作前,首先需要准备好一个带有 PE 系统的 U 盘,后续的操作都要在 PE 系统中完成。另外,如果 PE 系统里没有找到 DiskGenius 工具,那需要去先下载一下放到 U 盘里。
进入 PE 系统
首先,我们需要先插入 U 盘,在开机时进入 高级启动,然后选中 使用设备>EFI USB Device 回车,用 U 盘中的 PE 系统启动。


如果不知道在关机状态下怎么进入高级启动,也可以在开机后,进入设置>系统>恢复>高级启动。

如果这个也没有,还可以在系统锁屏状态下,按住 Shift 进行重启也可以进入高级启动。
DiskGenius 分区备份
在 PE 系统中,我们需要打开 DiskGenius 工具,然后找到系统盘,我这里是 D 盘,需要根据自己系统磁盘操作。

点击右键找到菜单中的 备份分区到镜像文件,备份类型选项保持默认选中的完整备份,然后点击选择一个文件备份路径,输入文件名称后,点击打开。



然后我们需要打开备份选项,把排除项都取消勾选,点击确定。另外,如果你的 U 盘空间足够,可以选择不压缩,这样还原的时候会快一些。


设置完就可以开始备份了



备份完成后,我们就可以到新设备的 PE 系统中还原镜像了。

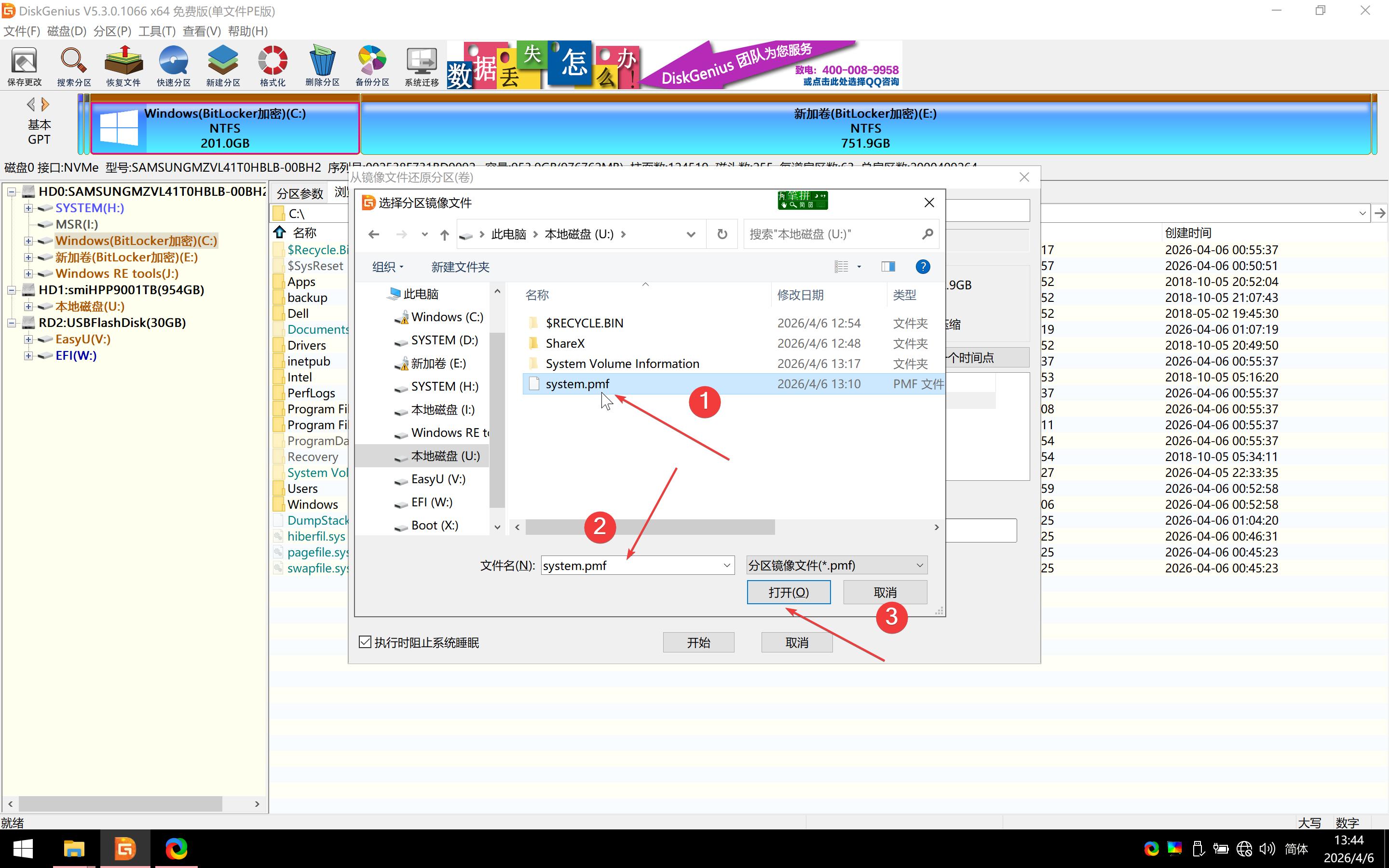
DiskGenius 分区还原
在新设备启动 PE 系统后,打开 DiskGenius 工具选中系统磁盘右键,选择从镜像还原到分区。


选中我们刚才从分区备份导出的 pmf 镜像文件


选中备份的时间点,然后点击开始备份。



当显示还原完成后,我们还不能重启系统,系统的引导启动和我们恢复的系统匹配不上,这时重启会显示蓝屏。

所以,我们还需要重新导入系统的启动引导恢复文件,然后再重启才行。
重建引导恢复
虽然 PE 系统中基本上都会附带一些引导恢复工具,但是成功率并不高,最好用的方式,是直接使用 CMD 命令完成设置。其实,这些工具的原理也是通过命令完成,只不过写成可视化了而已,实际上也就几行命令的事情。
首先,我们需要通过 Win + R 启动运行窗口,输入 cmd 回车打开 CMD 终端。
通常情况下,引导恢复的 ESP 磁盘的硬盘是 FAT32 格式,大小大概在几百 MB 左右。这个磁盘是哪一个并不重要,只要是 FAT32 格式就行,如果系统中没有或者没法生成引导恢复文件可以直接手动新建一个 FAT32 格式的分区。
实际上引导恢复的重建,只是在从系统盘复制启动文件,然后在 ESP 磁盘下生成 EFI 文件。每一个系统都对应一个 ESP 磁盘用于启动,如果是多系统下就会有多个 ESP 磁盘。

确定引导恢复磁盘
所以,为了找到 ESP 磁盘,我们需要在终端中查找一下,我们依次输入一下命令。
diskpart
list volume
exit然后我们会看到有一个隐藏的 FAT32 格式磁盘。

我这里的 FAT32 格式磁盘是有盘符的,就是常见的 ABCD 盘名称,如果在你的 FAT32 格式的磁盘没有盘符,就要手动加一个,依次输入以下命令。
- 在终端中输入
diskpart- 选中 FAT32 格式磁盘,根据列表给出的序号位置,我这里是 3
select volume 3- 分配一个未占用的盘符,例如
H,这个盘符需要记住,后面重建引导需要
assign letter=H- 输入
exit退出 diskpart
然后,我们就可以使用 bcdboot 命令重建引导恢复了。
重建引导恢复文件
bcdboot 命令有两个参数需要指定。
| 参数 | 说明 |
|---|---|
| /s | 参数指定的 ESP 磁盘的盘符,就是我们上面指定的 H 盘符。 |
| /f | 参数指定适用于什么磁盘类型的引导文件,默认是 UEFI,取决于新建 ESP 磁盘时初始化的类型,这个选填。 |
我们需要输入以下命令,其中 C:\Windows 要换成前面我们还原的系统所在位置,找一找那个磁盘有 Windows 文件就行了。当然,如果你有多个系统的话,得分清是哪个系统。
bcdboot C:\Windows /s H: /f UEFI
最后,我们就可以重新系统啦,这时候就和正常的系统开机一样了。
结语
到这里我们就完成对从旧的 Windows 系统迁移到新设备的操作了,后续备份通过 PE 系统备份 pmf 镜像就行了,相对来说比 Dism++ 的备份速度快非常多,而且即使不压缩的文件体积也更小。
以后就直接进 PE 备份系统了,稳定还更省时间。